
I dati sono record fattuali raccolti, generati o riutilizzati come base di analisi, ragionamenti, discussioni o calcoli.
Fare ricerca implica lavorare con i dati, tanto come oggetti di studio ed analisi, quanto come prodotti del processo stesso di ricerca.
I processi della ricerca in ambito culturale sono ancora dominati da paradigmi tradizionali.
I dati culturali sono complessi e raramente documentati in modo da facilitarne l'integrazione, la comprensione e il riutilizzo da parte di altri.

Astrazioni che descrivono i dati per renderli comprensibili a umani e macchine.
Un modello deve rappresentare una visione chiara e condivisa del significato dei dati.
I dati rappresentati da modelli uguali (o formalmente allineati) parlano la stessa lingua.
Questa rappresentazione è fondamentale per l'apertura dei dati.

La Scienza Aperta è un insieme di movimenti e pratiche che ha l'obiettivo di rendere la conoscenza scientifica più trasparente, accessibile e riutilizzabile per tutti.
Processo di trasformazione di dati non-FAIR in una loro versione FAIR.
Include la definizione di un modello semantico e la sua applicazione per collegare i dati tra loro.
Per fare questo, si utilizzano tecnologie legate al paradigma dei Linked Open Data.

I Linked Open Data (LOD) sono dati semi-strutturati, pubblicati in formato aperto e descritti tramite modelli semantici.
Sono rappresentati tramite triple soggetto-predicato-oggetto su cui si basa RDF (Resource Description Framework).

La digitalizzazione di una mostra temporanea, e la valorizzazione di dati di valutazione dei rischi in ambito culturale.
Definizione, sviluppo e implementazione di un modello semantico che "FAIRifica" i dati esistenti.

Progetto pilota per raccogliere linee guida di acquisizione e digitalizzazione del patrimonio culturale, da applicare ai casi core dello Spoke 4.

Descrizione strutturata per ogni oggetto, definita da una serie di metadati bibliografici estratti dal catalogo del museo.

Descrizione strutturata per il processo di digitalizzazione di ogni oggetto, definita da una serie di metadati assegnati ad ogni fase prevista dal flusso di lavoro.






















Un profilo applicativo totalmente documentato, estendibile, allineato a standard internazionali, e pubblicamente disponibile, per rappresentare oggetti culturali e il loro processo di digitalizzazione.
Opportunità: trattamento dei modelli 3D come veri e propri dati della ricerca.

Progetto che punta all'implementazione su scala locale di linee guida internazionali per la prevenzione di rischi ambientali e antropici che impattano sul patrimonio culturale.

Processo scientifico complesso che coinvolge svariate attività di raccolta, analisi, valutazione e produzione di dati, spesso sparsi e non strutturati.

Durante un'attività di identificazione dei rischi relativi al Battistero degli Ariani, condotta a Ravenna da Laura Rossi tra l'1 marzo e l'1 aprile 2024, viene identificato quanto segue: "Inondazioni e piogge forti, di cadenza annuale, posso causare l'erosione delle mura del battistero".
Durante un'attività di identificazione dei rischi relativi al Battistero degli Ariani, condotta a Ravenna da Laura Rossi tra l'1 marzo e l'1 aprile 2024, viene identificato quanto segue: "Inondazioni e piogge forti, di cadenza annuale, posso causare l'erosione delle mura del battistero".

Durante un'attività di analisi dei rischi che interessano il Battistero degli Ariani, condotta tra l'1 aprile e l'1 maggio, Laura individua quanto segue: "Un evento di alluvione è previsto nel battistero circa una volta ogni 25 anni, colpendo molto probabilmente l'intero valore del patrimonio per evento, con conseguente perdita parziale". Per trarre queste conclusioni, Laura usa come fonte il dataset "dati_alluvione_2011-2016.zip", e assegna una serie di punteggi che determinano il calcolo del rischio.
Durante un'attività di analisi dei rischi che interessano il Battistero degli Ariani, condotta tra l'1 aprile e l'1 maggio, Laura individua quanto segue: "Un evento di alluvione è previsto nel battistero circa una volta ogni 25 anni, colpendo molto probabilmente l'intero valore del patrimonio per evento, con conseguente perdita parziale". Per trarre queste conclusioni, Laura usa come fonte il dataset "dati_alluvione_2011-2016.zip", e assegna una serie di punteggi che determinano il calcolo del rischio.


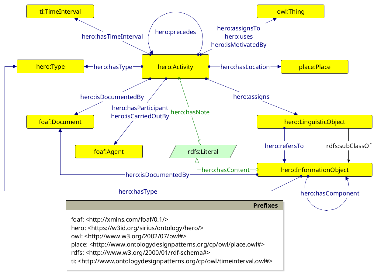
Un design pattern facilmente integrabile, estendibile, documentato su GitHub e archiviato ad ogni update su Zenodo, per rappresentare le attività coivolte nella valutazione dei rischi a cui sono soggetti i beni culturali.
Opportunità: pubblicazione di dati sparsi e ricchi di complessità e un loro riutilizzo per un impatto potenzialmente più significativo sulla comunità.

Al momento stiamo sviluppando un'applicazione Web per la visualizzazione interattiva dei dati e il monitoraggio di eventi di rischio.
Un'altra attività riguarderà lo sviluppo di (almeno) un vocabolario controllato per definire una "terminologia del rischio" per i beni culturali.
Una rappresentazione FAIR dei dati attraverso modelli semantici adeguati è essenziale per una gestione scientifica del patrimonio culturale.
Se ben concertato, questo approccio ha impatti significativi non solo sulla ricerca, ma anche sull'industria e sulla cittadinanza.
I modelli semantici non solo facilitano la comunicazione tra diversi dati e servizi, ma sono anche essenziali per documentarli e renderli più comprensibili.
Metadati e documentazione relativi ai processi e alle metodologie devono essere raccolti e valorizzati, soprattutto durante lo svolgimento del progetto.
Le metodologie sono dati, quindi trattiamole come tali: come facciamo le cose è importante tanto quanto (o più de)le cose che facciamo!
Nella nostra ricerca, integriamo pratiche di Open Science per assicurare l'interoperabilità e il riutilizzo dei dati? Quali? Come?
Che tipo di dati e di metodologie utilizziamo? Quanto sono FAIR?
Con quali modelli li rappresentiamo? Sono comprensibili?
Cosa altro ci serve per contribuire ad una base di conoscenza del nostro patrimonio culturale più aperta e condivisa?